IDEA中創建maven項目引入相關依賴無法下載jar問題及解決方案
先如今idea中的spring項目,springBoot的項目的開發一般都是基于maven創建的項目。這大大簡化我我們對于各種依賴包的管理,同時又使得各種依賴包方便管理。但是當maven中的依賴下載出現問題的時候也是很頭痛。
問題場景
在公司的項目中用到了fastjson依賴,而依賴的版本是動態獲取的,如圖

但是在某天啟動項目的時候報錯,一查看原來是maven中fastjson依賴的原因,

這時大部分的人的操作應該和我一樣:
操作1
點擊maven的更新按鈕,讓maven自動下載對應的jar包到倉庫中。

操作2
在maven的Lifecycle中先執行clear,然后再執行install

當然,一般情況使用以上操作方法基本可以解決問題。注意,我說的是一般情況!!而我,就遇到了不一般的情況,更新后maven顯示下載了對應的依賴,但是問題沒有解決。
此時的我慌得一批,項目中分配的需求還沒寫,要求閱讀的源碼也沒有讀,然而我已經浪費了一個多小時的時間在這個鬼東西上面。氣定神閑后我自己思考了一下,然后到自己的本地的maven庫中查看,我X,找到原因了
庫中缺少最重要的東西:jar包

上面圖中的fastison-1.2.70.jar是我之后加上去的,接下來我會說。
問題解決
找到問題了,那就好辦,繼續clear,然后install所有的jar不就解決了嗎,是的,如果解決了就不會有這篇文章。
嘗試了多次,發現每次都是卡在jar包的下載,壓根下載不下來!
為什么?別問題為什么!我哪知道那么多為什么!但是后來嘗試了多次,我丟,我知道了!網絡原因,不知道大家有沒有過這樣的場景:在idea中創建maven工程的時候,有的時候maven的依賴下載很快,工程創建很快,有的時候下載依賴非常慢,工程創建很慢,告訴你吧,就是網絡原因,不信你拿不同的網絡試試,公司的網和你電腦連接手機熱點去訪問同一個maven資源試試!
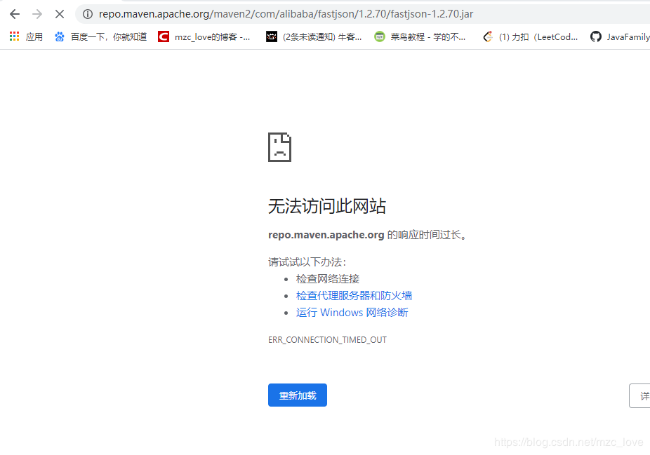
這是我拿公司網訪問下載maven的fastison-1.2.70.jar資源,然鵝,是這樣!!!

但是使用手機熱點連接下載的時候,雖然有點慢,但是可以下載下來!

好了我來總結一下最終解決辦法:如果maven中的相關依賴下載有問題,但是使用更新maven或者clear,install不能解決問題的時候,那我們就需要自己去對應的install時候提示的資源鏈接,例如我的提示的是:https://repo.maven.apache.org/maven2/com/alibaba/fastjson/1.2.70/fastjson-1.2.70.jar,去下載對應的jar包,然后粘貼到自己本地maven庫中對應版本的目錄下,然后更新項目,問題就解決了,項目就可以運行起來了!!!nice

當然,這是我們配置了本地maven,使用的是本地maven庫的時候的方法,如果你使用的是在線的maven的話,那就得尋找其他方法了。
但是我強烈建議大家在自己的電腦安裝maven,然后配置到本地,以后所有的開發的項目的maven依賴都配置到本地,這樣,以后創建的項目訪問依賴可以直接去本地的倉庫,這樣就很省事,而且也方便管理,最關鍵的是如果出現我這樣類似的問題,你可以通過手動下載資源,然后粘貼到本地庫中的方法解決問題。
總結
到此這篇關于IDEA中創建maven項目引入相關依賴無法下載jar問題的解決方案的文章就介紹到這了,更多相關IDEA創建maven項目引入相關依賴無法下載jar內容請搜索好吧啦網以前的文章或繼續瀏覽下面的相關文章希望大家以后多多支持好吧啦網!
相關文章:

網公網安備