IDEA MyBatis Plugins自動生成實體類和mapper.xml
前言
如何下載和使用MyBatis Generator 插件,只說代碼,不講感情。如果有問題還請多多指點。
開發環境
開發工具:IntelliJ IDEA 2018.1.1 x64 dk版本:1.8.0_171 工程構建工具:maven 版本3.2.5 數據庫 mysqlIDEA 下載MyBatis Generator 插件
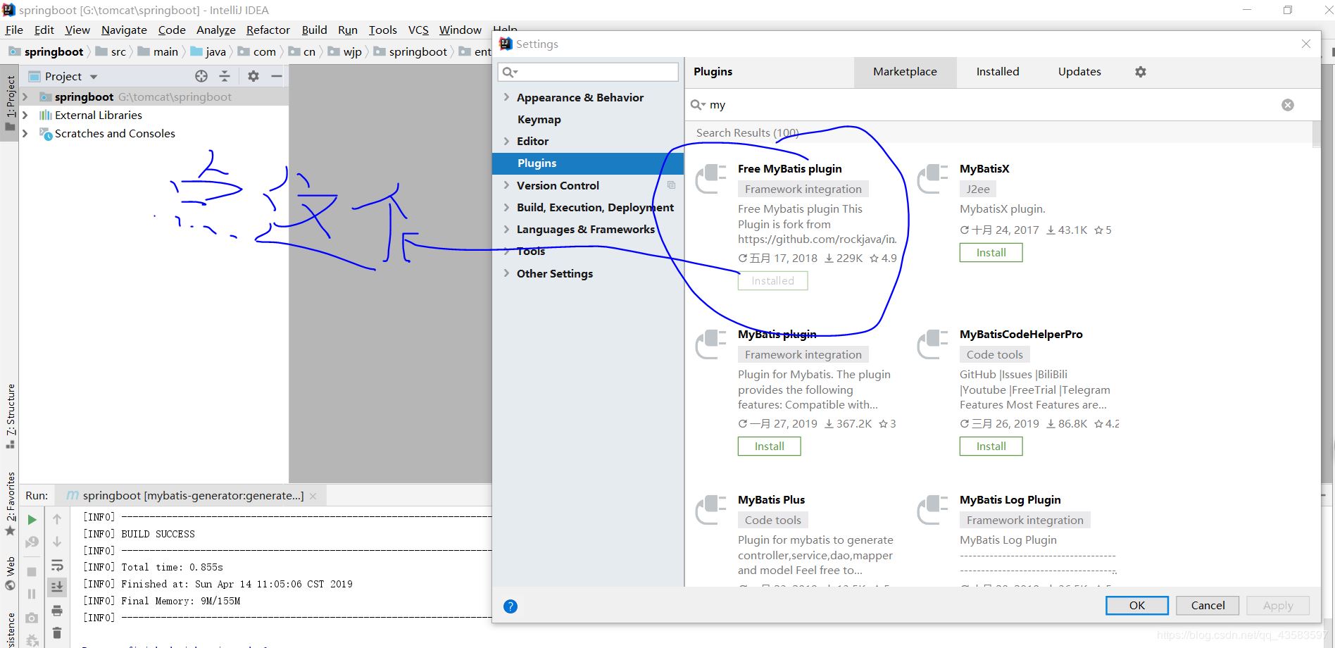
1.首先在File——Settings——點擊Plugins,搜索框中搜索mybatis,選擇mybatis-plugins,點擊安裝(由于我的已經安裝過,所以沒有綠色的Install按鈕,而變成了instleaed,)安裝完成后點擊圖片上那個位置的按鈕(我忘了他叫什么了)之后會讓你重啟IDEA :

修改maven的pom文件
(注意此處是以plugin的方式,要放在plugins /plugins 里面)
<plugins> <!-- mybatis generator 自動生成代碼插件 --> <plugin><groupId>org.mybatis.generator</groupId><artifactId>mybatis-generator-maven-plugin</artifactId><version>1.3.5</version><configuration> <!--配置文件的位置--> <configurationFile>src/main/resources/generatorConfig.xml</configurationFile> <overwrite>true</overwrite> <verbose>true</verbose></configuration> </plugin> </plugins>
新建一個generatorConfig.xml

放入下方代碼,報錯的話請往下看
<?xml version='1.0' encoding='UTF-8'?><!DOCTYPE generatorConfiguration PUBLIC '-//mybatis.org//DTD MyBatis Generator Configuration 1.0//EN' 'http://mybatis.org/dtd/mybatis-generator-config_1_0.dtd'><generatorConfiguration> <!-- 數據庫驅動:選擇你的本地硬盤上面的數據庫驅動包--> <classPathEntry location='G:lianjieshujukuqudonglibmysql-connector-java-5.1.45-bin.jar'/> <context targetRuntime='MyBatis3'> <commentGenerator> <property name='suppressDate' value='true'/> <!-- 是否去除自動生成的注釋 true:是 : false:否 --> <property name='suppressAllComments' value='true'/> </commentGenerator> <!--數據庫鏈接URL,用戶名、密碼 --> <jdbcConnection driverClass='com.mysql.jdbc.Driver' connectionURL='jdbc:mysql://127.0.0.1/xx' userId='root' password='root'> </jdbcConnection> <javaTypeResolver> <property name='forceBigDecimals' value='false'/> </javaTypeResolver> <!-- 生成模型的包名和位置--> <javaModelGenerator targetPackage='com.cn.wjp.springboot.entity' targetProject='src/main/java'> <property name='enableSubPackages' value='true'/> <property name='trimStrings' value='true'/> </javaModelGenerator> <!-- 生成映射文件的包名和位置--> <sqlMapGenerator targetPackage='main.resources.mapping' targetProject='src'> <!-- enableSubPackages:是否讓schema作為包的后綴 --> <property name='enableSubPackages' value='false' /> </sqlMapGenerator> <!-- 生成DAO的包名和位置--> <javaClientGenerator type='XMLMAPPER' targetPackage='com.cn.wjp.springboot.dao' targetProject='src/main/java'> <property name='enableSubPackages' value='true'/> </javaClientGenerator> <!-- 要生成的表 tableName是數據庫中的表名或視圖名 domainObjectName是實體類名--> <table tableName='sc'domainObjectName='sc'enableCountByExample='false'enableUpdateByExample='false'enableDeleteByExample='false'enableSelectByExample='false'selectByExampleQueryId='false'> </table> </context></generatorConfiguration>
generatorConfig.xml中的注意事項xmlns報紅報錯

解決辦法如下
file?>settings…?>languages & frameworks?>Schemas and DTDs?>點擊右邊的加號

那個xmlns報紅就添加那個URl數據庫驅動:選擇你的本地硬盤上面的數據庫驅動包
數據驅動包找不到在哪里的話在下載一個,放到哪里看你心情嘍。這里只要這個驅動包的位置真的找不到的話,這里有一個。
https://www.jb51.net/softs/214141.html
3.配置文件中需要修改的地方

運行


Commang line:中的命令要輸入進去


到此這篇關于IDEA MyBatis Plugins自動生成實體類和mapper.xml的文章就介紹到這了,更多相關IDEA MyBatis Plugins自動生成 內容請搜索好吧啦網以前的文章或繼續瀏覽下面的相關文章希望大家以后多多支持好吧啦網!
相關文章:

網公網安備