親自教你使用 ChatGPT 編寫 SQL JOIN 查詢示例
目錄
- 一、ChatGPT 如何幫助 SQL 開發人員
- 二、先決條件
- 三、下載并安裝 AdventureWorks2019 數據庫
- 四、SQL JOIN 查詢示例
- 六、ChatGPT 會取代數據庫專家嗎?
通過清晰的示例和解釋,本文展示了 ChatGPT 如何簡化和簡化創建復雜 MySQL 查詢的過程,使用戶更容易與數據庫交互并檢索他們需要的數據。無論您是初學者還是經驗豐富的開發人員,本文都提供了有關如何利用 ChatGPT 來增強您的 MySQL 查詢編寫技能的寶貴見解。
本文涉及到的相關軟件,dbForge Studio for SQL Server和ChatGPT,在您嘗操作前,請務必先確保兩個程序都正常運作哦,廢話不多說,開始上干貨!
Devart 提供包括Oracle、SQL Server、MySQL、PostgreSQL、InterBase以及Firebird在內的專業數據庫遠程管理軟件,dbForge Studio for MySQL是一個在Windows平臺被廣泛使用的MySQL客戶端,它能夠使MySQL開發人員和管理人員在一個方便的環境中與他人一起完成創建和執行查詢,開發和調試MySQL程序,自動化管理MySQL數據庫對象等工作。
dbForge Studio for MySQL 最新下載
一、ChatGPT 如何幫助 SQL 開發人員
ChatGPT 可以通過多種方式協助 SQL 開發人員:
- 編寫 SQL 查詢:ChatGPT 可以幫助編寫用于數據檢索、數據操作和數據庫管理等任務的 SQL 查詢。
- 調試 SQL 代碼:ChatGPT 可以通過提供優化查詢性能、修復語法錯誤和識別潛在問題的建議來幫助排除 SQL 代碼故障。
- 提供SQL語法信息:ChatGPT可以提供SQL語法、關鍵字、函數等信息,方便開發者編寫正確的SQL代碼。
- 提供查詢優化提示:ChatGPT 可以提供有關如何優化 SQL 查詢的提示,例如使用索引、降低復雜性以及避免子查詢。
- 生成報告:ChatGPT可以根據SQL數據生成報告,如銷售報告、客戶報告、庫存報告等。
總體而言,ChatGPT 可以通過為各種與 SQL 相關的任務提供快速解答和支持,幫助 SQL 開發人員提高效率和生產力。讓我們看看它如何幫助處理非常復雜的查詢,例如 JOIN。
二、先決條件
要有效地使用 ChatGPT 編寫 SQL JOIN 查詢并使用 dbForge Studio for SQL Server 驗證它們,需要滿足以下先決條件:
- 用于 SQL Server 的 dbForge Studio。這個高級數據庫管理工具將用于驗證和測試 ChatGPT 生成的 SQL JOIN 查詢。
- ChatGPT 帳戶。您需要一個具有 OpenAI 的 ChatGPT 的活躍帳戶才能與語言模型交互并生成 SQL JOIN 查詢。
- AdventureWorks2019 數據庫。此示例數據庫將用于演示使用 ChatGPT 編寫 SQL JOIN 查詢然后使用 dbForge Studio for SQL Server 驗證它們的過程。
具備這些先決條件后,您就可以按照本文中概述的步驟進行操作,并了解如何有效地使用 ChatGPT 編寫 SQL JOIN 查詢并使用 dbForge Studio for SQL Server 驗證它們。
三、下載并安裝 AdventureWorks2019 數據庫
- 從 Microsoft 官方網站下載 AdventureWorks2019.bak文件。
- 借助 SQL Server Management Studio 或 dbForge Studio for SQL Server 等數據庫管理工具還原 AdventureWorks2019 數據庫。為此,請打開該工具,連接到您的 SQL Server 實例,然后按照從備份文件還原數據庫的步驟進行操作。
- 驗證數據庫安裝。恢復數據庫后,您可以通過使用數據庫管理工具連接到數據庫并瀏覽數據庫對象來驗證安裝。您應該會看到與 AdventureWorks2019 數據庫關聯的表、視圖、存儲過程和其他數據庫對象。
四、SQL JOIN 查詢示例
現在我們手頭已經具備了所有必需的先決條件,我們可以開始使用 ChatGPT 編寫 SQL JOIN 查詢并使用 dbForge Studio for SQL Server 檢查它們。以下是該過程的工作方式:
- 與 ChatGPT 交互:我們將使用 ChatGPT通過向其提供有關所需結果的信息來創建所有類型的 SQL JOINS 。這可以通過與語言模型的交互來完成,我們將在其中為其提供有關我們要連接的表和列以及我們想要實現的結果的必要詳細信息。
- 接收 SQL JOIN 查詢:ChatGPT 將生成滿足指定條件的 SQL JOIN 查詢。可以將此查詢復制并粘貼到 dbForge Studio for SQL Server 中執行。
- 在 dbForge Studio for SQL Server 中運行 SQL JOIN 查詢:創建查詢后,我們將使用 dbForge Studio for SQL Server 對 AdventureWorks2019 數據庫執行查詢。這將使我們能夠驗證 SQL JOIN 查詢的結果并確保它返回我們需要的結果。
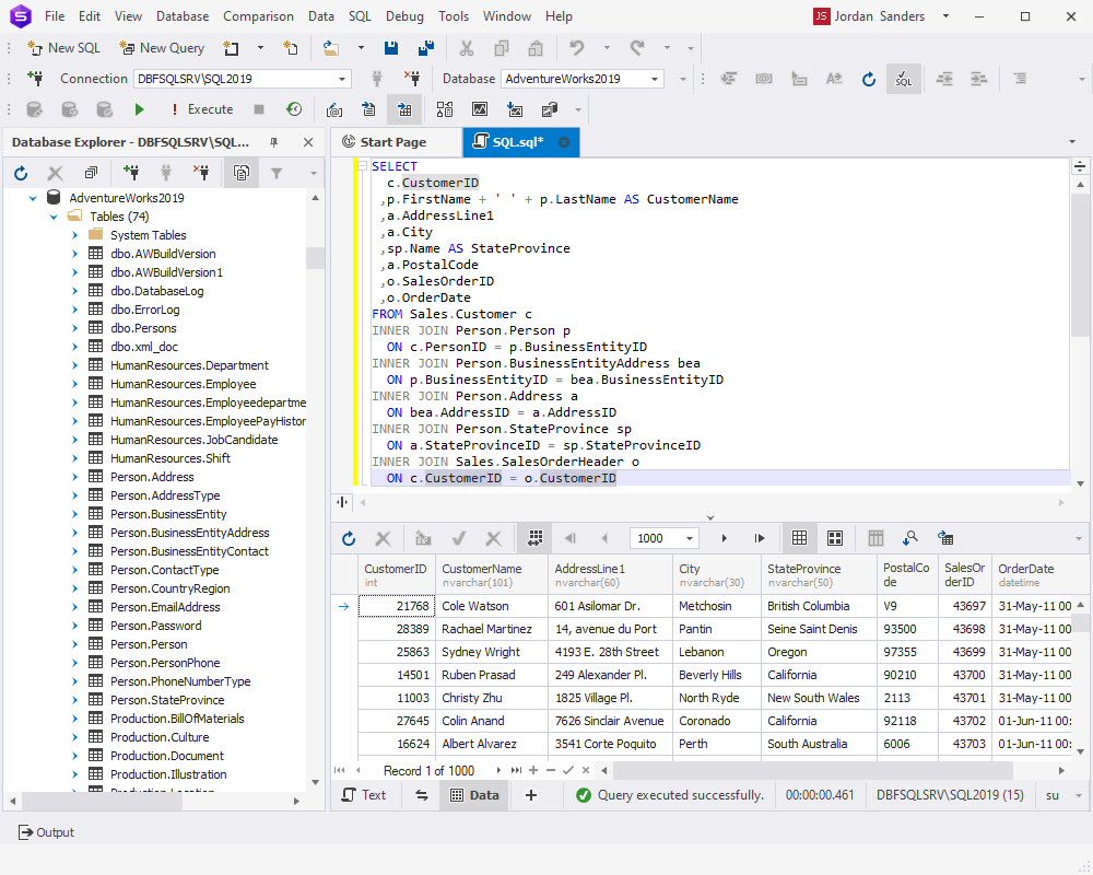
內部聯接
讓我們從最廣泛和最簡單的 JOIN — INNER JOIN開始。內部聯接僅返回兩個表中符合指定聯接條件的行。換句話說,它只返回兩個表的交叉數據,丟棄所有不匹配的行。
假設,我們想要獲得所有客戶的列表以及他們的地址和他們所下的訂單。讓我們請求 ChatGPT 協助我們。

現在讓我們使用 dbForge Studio for SQL Server 來執行 ChatGPT 創建的查詢并確認它返回了我們需要的結果。
SELECTc.CustomerID,p.FirstName + " " + p.LastName AS CustomerName,a.AddressLine1,a.city,sp.Name AS StateProvince,a.PostalCode,o.SalesOrderID,o.OrderDateFROM Sales.Customer cINNER JOIN Person.Person pON c.PersonId = p.BusinessEntityIDINNER JOIN Person.BusinessEntityAddress beaON p.BusinessEntityID = bea.BusinessEntityIDINNER JOIN Person.Address aON bea.AddressID = a.AddressIDINNER JOIN Person.StateProvince spON a.StateProvinceID = sp.StateProvinceIDINNER JOIN Sales.SalesOrderHeader oON c.CustomerID = o.CustomerID

查詢已成功執行并輸出所需的結果集。
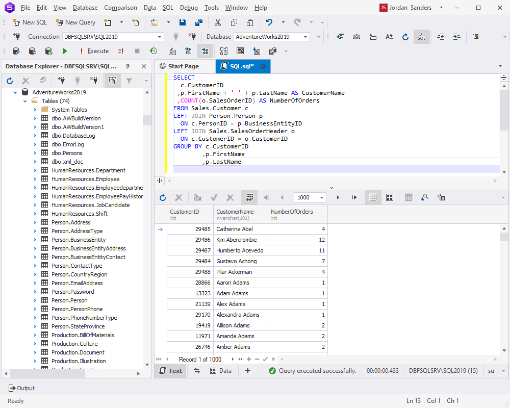
左連接
讓我們繼續進行 LEFT JOINS。快速提醒一下——SQL 中的 LEFT JOIN 是一種連接,它返回左表 (table1) 中的所有行,以及右表 (table2) 中的匹配行。如果沒有匹配,則右表的列將輸出 NULL 值。
現在我們將想要的結果集描述給ChatGPT,讓它寫一個查詢來得到這個結果集。假設,我們想要檢索所有客戶的列表以及他們曾經下過的訂單數量。

正如預期的那樣,ChatGPT 使用 LEFT JOIN 生成了一個查詢。讓我們使用 dbForge Studio for SQL Server 來執行它以驗證它是否提供了預期的結果。
SELECTc.CustomerID,p.FirstName + " " + p.LastName AS CustomerName,COUNT(o.SalesOrderID) AS NumberOfOrdersFROM Sales.Customer cLEFT JOIN Person.Person pON c.PersonID = p.BusinessEntityIDLEFT JOIN Sales.SalesOrderHeader oON c.CustomerID = o.CustomerIDGROUP BY c.CustomerID,p.FirstName,p.LastName

正確加入
現在讓我們讓 ChatGPT 編寫一個帶有 RIGHT JOIN 的 SELECT 查詢。SQL 中的 RIGHT JOIN 與 LEFT JOIN 的工作方式類似,返回右表 (table2) 中的所有行和左表 (table1) 中的匹配行。如果沒有匹配項,將為左表的列返回 NULL 值。
假設我們要檢索一個結果集,該結果集顯示 AdventureWorks2019 數據庫中的所有供應商以及從這些供應商進行的所有購買。

再一次,讓我們運行 ChatGPT 在 dbForge Studio for SQL Server 中創建的查詢——只是為了確保它正常工作并返回我們期望的結果集。
SELECTv.Name AS VendorName,p.OrderDate,p.TotalDueFROM [Purchasing].[PurchaseOrderHeader] pRIGHT JOIN [Purchasing].[Vendor] vON v.BusinessEntityID = p.VendorID

全外連接
FULL OUTER JOIN 是關系數據庫中的一種連接操作,其中兩個表中被連接的所有行都包含在結果集中,而不管另一個表中是否存在匹配項。如果匹配,則將兩個表中的行連接在一起。如果沒有匹配項,則使用 NULL 值填充缺失表中的列。
讓我們請求 ChatGPT 協助我們進行 FULL OUTER JOIN 查詢。

現在我們在 dbForge Studio 中檢查 SQL Server 的查詢,就像我們在前面的示例中所做的那樣。
SELECT*FROM Sales.CustomerFULL OUTER JOIN Sales.SalesOrderHeaderON Sales.Customer.CustomerID = Sales.SalesOrderHeader.CustomerID;

交叉連接
CROSS JOIN也稱為笛卡爾積,是關系數據庫中的一種連接操作,它將一個表中的每一行與另一個表中的每一行組合在一起。結果表包含兩個表中所有可能的行組合。讓我們讓 ChatGPT 創建一個查詢,以獲取 AdventureWorks2019 數據庫中產品類別和子類別的所有可能組合。

現在讓我們在 dbForge Studio for SQL Server 中運行查詢來驗證它。
SELECTpc.Name AS CategoryName,psс.Name AS SubcategoryNameFROM Production.ProductCategory pcCROSS JOIN Production.ProductSubcategory psс

自我加入
在 SQL 中,SELF JOIN是一種常規的連接操作,其中表與自身連接。當我們想要比較單個表中的數據時,它很有用。
因此,要接收 SELF JOIN,我們需要要求 ChatGPT 將一個表連接到自身,就好像該表是兩個表一樣。假設我們要從AdventureWorks2019數據庫的HumanResources.Employee表中獲取所有主管及其下屬的列表,其中主管和下屬的性別相同。

查詢已準備就緒。現在讓我們在 dbForge Studio 中驗證它并查看輸出。
SELECTe1.Gender AS Gender,e1.JobTitle AS Supervisor,e2.JobTitle AS SubordinateFROMHumanResources.Employee e1FULL JOIN HumanResources.Employee e2ON e1.Gender = e2.GenderWHEREe1.OrganizationLevel = 1AND e2.OrganizationLevel <> 1

上面的示例表明,即使您不是經驗豐富的 SQL 開發人員,您仍然可以創建涉及 JOIN 的復雜查詢。你需要做的就是向AI詳細說明你想要獲得的結果類型或加入哪些表,它會為你處理任務。這很了不起,不是嗎?因此,復雜的數據庫分析和開發現在變得更容易為公眾所接受。
ChatGPT 可以學習嗎?
ChatGPT 是一種基于機器學習的語言模型,旨在隨著時間的推移進行學習和改進。它接受了大量文本數據的訓練,并使用該數據生成對用戶輸入的響應。隨著 ChatGPT 與用戶互動并接收反饋,它可以繼續學習和適應用戶需求,改進其響應并隨著時間的推移變得更加準確和有效。
當用戶提供有關他們的問題或主題的更多上下文或詳細信息時,ChatGPT 可以使用該信息生成更相關和準確的響應。通過將用戶反饋和附加信息納入其輸入數據,ChatGPT 可以學習和適應用戶的需求,并生成更有效的答案。
六、ChatGPT 會取代數據庫專家嗎?
在可預見的未來,ChatGPT 是否會取代數據庫程序員、分析師或管理員是非常值得懷疑的,主要是因為它缺乏對有效編程和管理數據庫所需的數據庫、SQL 語法和數據結構的深刻理解。
數據庫編程需要高水平的專業知識,包括設計和實施高效且安全的數據庫系統的能力,以及編寫和優化 SQL 查詢的能力。ChatGPT 可以協助生成 SQL 查詢,但它不能取代人類數據庫程序員帶來的批判性思維、上下文意識、問題解決和專業知識。此外,ChatGPT 是一種可用于增強人類數據庫程序員工作的工具,但它無法獨立管理數據庫或做出有關如何優化和保護數據庫系統的復雜決策。
因此,ChatGPT 不太可能取代數據庫程序員,但它可能能夠在某些情況下協助和增強他們的工作。
結論
作為一種語言模型,ChatGPT 可以就如何構建復雜的 SQL 查詢和 JOIN 提供指導和建議,但它不能直接訪問 SQL 數據庫。它可以幫助您了解語法、最佳實踐和有關如何構建查詢以高效執行的一般指導。但是,要創建和運行任何復雜的 SQL 查詢,您需要使用數據庫管理系統(例如 SQL Server)和 GUI 客戶端來與此 DBMS 交互(例如用于 SQL Server 的 dbForge Studio)。
如果您正在尋求增強您的 MySQL 數據庫管理體驗,我們建議您下載 dbForge Studio for MySQL免費試用。發現使用此高級 IDE 處理數據庫的強大功能和易用性,并親自查看結果。
到此這篇關于如何使用 ChatGPT 編寫 SQL JOIN 查詢的文章就介紹到這了,更多相關ChatGPT 編寫 SQL JOIN 查詢內容請搜索以前的文章或繼續瀏覽下面的相關文章希望大家以后多多支持!

網公網安備