如何讓Win10編程自己定制的系統?
如何讓Win10編程自己定制的系統?相信許多用戶都在使用著微軟Win10的電腦,這款操作系統可以說是當前用戶最多的操作系統了,那么我詳細你肯定不知道如何定制一個屬于自己的電腦操作系統,下面小編就帶著大家一起看一下吧!

操作方法:
1、在任務欄搜索框中搜索regedit,然后單擊頂部結果打開注冊表編輯器。
2、瀏覽以下路徑:
HKEY_LOCAL_MACHINESOFTWAREMicrosoftWindows NTCurrentVersion
提示:在Windows 10上,現在可以將路徑復制并粘貼到注冊表的地址欄中,以快速跳轉到目的地。
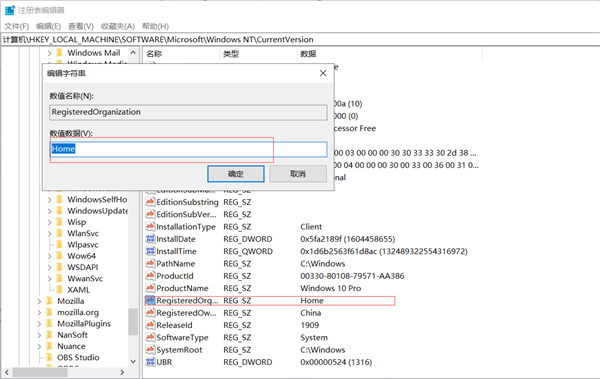
3、雙擊RegisteredOwner字符串,然后指定注冊的所有者信息。

4、雙擊RegisteredOrganization字符串,然后指定組織信息,例如,用戶的“家庭”或用戶的組織名稱。

提示:如果找不到字符串,可能需要創建。通過右鍵單擊CurrentVersion鍵,選擇“新建”,選擇“字符串值”選項,并分別相應地選擇每個字符串“RegisteredOwner”和“RegisteredOrganization”,即可完成此操作。
5、重新啟動計算機。
完成這些步驟后,使用Windows + R鍵盤快捷鍵,然后在“運行”命令中鍵入winver,單擊“確定”按鈕,修改后的信息出現在“關于Windows”頁面中。

除了更改所有者和組織詳細信息,還可以修改其他信息,包括帶有“DisplayVersion”字符串的Windows 10版本,帶有“EditionID”的版本,帶有“CurrentBuild”和“CurrentBuildNumber”的內部版本號、字符串等等。
相關文章:

網公網安備