文章詳情頁
Win10筆記本移動熱點打不開怎么辦?Win10筆記本打開移動熱點方法
瀏覽:25日期:2022-09-09 16:34:35
我們的筆記本除了最常用的Wifi以外,偶爾也會通過連接手機打開的熱點來進行上網。但是有的小伙伴遇到筆記本想要連接手機的移動熱點卻連接不了。接下來就給大家分享一下,Win10筆記本打開移動熱點的方法,讓我們來看看吧。
Win10比較本打開移動熱點方法:
1、當我們看到無法設置移動熱點,請打開WLAN時,打不開移動熱點的時候。首先右擊此電腦,打開管理。

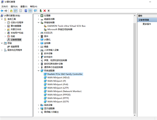
2、點擊進去計算機管理之后,往下找到設備管理器,雙擊。

3、點擊進去往下找到網絡適配器,在這里我們可以看到所有的網絡驅動以及程序。然后我們右鍵點開一個,如果顯示這個設備被禁用了,那么我們啟用就可以了。

4、如果這樣還不行的話,我們就把這里所有的網絡程序都打開一遍,都選擇啟用就可以了。小編的是正常的所以沒有提示啟用。

5、這時候我們就會發現我們的移動熱點可以用了。

以上便是win10筆記本移動熱點打不開的解決方法啦,希望能幫到大家。
相關文章:
排行榜

網公網安備