文章詳情頁
Win10 LTSC如何提高性能?
瀏覽:196日期:2022-11-18 11:01:08
不少用戶升級到Win10 LTSC后問小編怎么提高性能,電腦性能的提高可以幫助用戶更加流暢地操作系統,使用體驗更佳。那Win10 LTSC如何提高性能呢?下面我們就來看看吧。
操作如下:
進入【控制面板】。

點擊【查看方式】,選擇【大圖標】。

點擊【電源選項】。

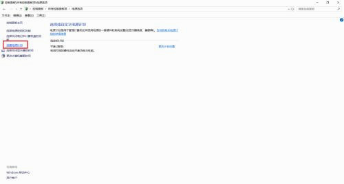
點擊【創建電源計劃】。

選擇【高性能】并填寫計劃名稱,然后點擊【下一步】。

選擇下【關閉顯示器】和【使計算機進入睡眠狀態】的時間后,點擊【創建】。

完成。

相關文章:
排行榜

網公網安備