百度網盤怎么注銷賬號?百度網盤注銷賬號步驟詳解
百度網盤怎么注銷賬號,很多朋友都遇到了這樣的問題。這個問題該如何解決呢?下面小編就帶來百度網盤注銷賬號步驟詳解,希望可以幫到您!

我們要知道百度網盤分為客戶端和網頁端兩種登錄方式,如果用戶想要在客戶端上注銷賬號
首先需要先進入到“百度網盤客戶端”的主界面,用戶可以看到當前賬號中已儲存的文件,直接將鼠標移到在上方的“登錄名稱”中,將會下拉出現關于賬號的功能選項,其中“切換賬號”和“退出”選項就擺在各位用戶的眼前,不過需要注意的是,在客戶端中,只能夠通過“切換賬號”的方式注銷賬號;如果用戶點擊客戶端中的“退出”選項,它只是退出百度網盤這款軟件,并沒有達到退出賬號的效果,在這里默認點擊“切換賬號”選項,如圖所示:

然后我們在“切換賬號”之后,百度網盤就正式的退出并注銷賬號啦,如果想要登錄,則需要重輸賬號以及密碼,如圖所示:

接著我們說說怎么在網頁端注銷賬號,跟客戶端一樣,也是在上方的賬號中找到賬號的功能選項,不過網頁端中的“退出”選項卻可以幫助用戶退出賬號,這就是和客戶端最大的不同之處,如圖所示:

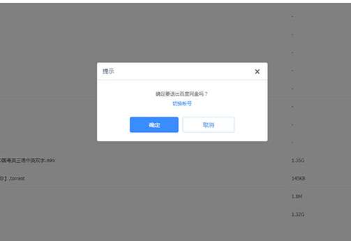
最后我們將會彈出是否確認退出百度網盤的提示,如果用戶想要登錄另一個賬號,則點擊其中的“切換賬號”選項,如果你想要直接退出,則點擊“確定”選項即可注銷網頁端的賬號,如圖所示:
百度網盤相關攻略推薦:
手機百度網盤如何看視頻?百度網盤視頻播放教程分享
百度網盤我的卡包功能在哪 百度網盤我的卡包有什么用
百度網盤下載速度只有幾K怎么辦 教你最簡單的解決辦法

喜歡小編為您帶來的百度網盤注銷賬號步驟詳解嗎?希望可以幫到您~更多相關內容盡在IE瀏覽器中文網站百度網盤專區。
相關文章:

網公網安備