超詳細的Intellij IDEA 看源碼必備技能
最近正好也沒什么可忙的,就回過頭來鼓搗過去的知識點,到Servlet部分時,以前學習的時候硬是把從上到下的繼承關系和接口實現記得亂七八糟。
這次利用了IDEA的diagram,結果一目了然,也是好用到炸裂,就此分享。
1、查看圖形形式的繼承鏈
在你想查看的類的標簽頁內,點擊右鍵,選擇 Diagrams,其中有 show 和 show ... Popup,只是前者新建在標簽頁內,后者以浮窗的形式展示:

實際上,你也可以從左邊的項目目錄樹中,對你想查看的類點擊右鍵,同樣選擇Diagrams,效果是一樣的:

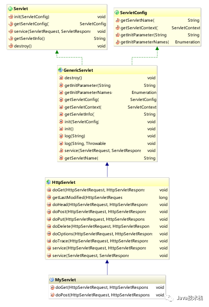
然后你就會得到如下圖所示的繼承關系圖形,以自定義的Servlet為例:

顯而易見的是:
藍色實線箭頭是指繼承關系 綠色虛線箭頭是指接口實現關系2、優化繼承鏈圖形,想我所想
2.1 去掉不關心的類
得到的繼承關系圖形,有些并不是我們想去了解的,比如上圖的Object和Serializable,我們只想關心Servlet重要的那幾個繼承關系,怎么辦?
簡單,刪掉。點擊選擇你想要刪除的類,然后直接使用鍵盤上的delete鍵就行了。
清理其他類的關系后圖形如下:

2.2 展示類的詳細信息
有人說,誒,這怎么夠呢,那繼承下來的那些方法我也想看啊?簡單,IDEA通通滿足你。
在頁面點擊右鍵,選擇 show categories,根據需要可以展開類中的屬性、方法、構造方法等等。當然,第二種方法也可以直接使用上面的工具欄:

然后你就會得到:

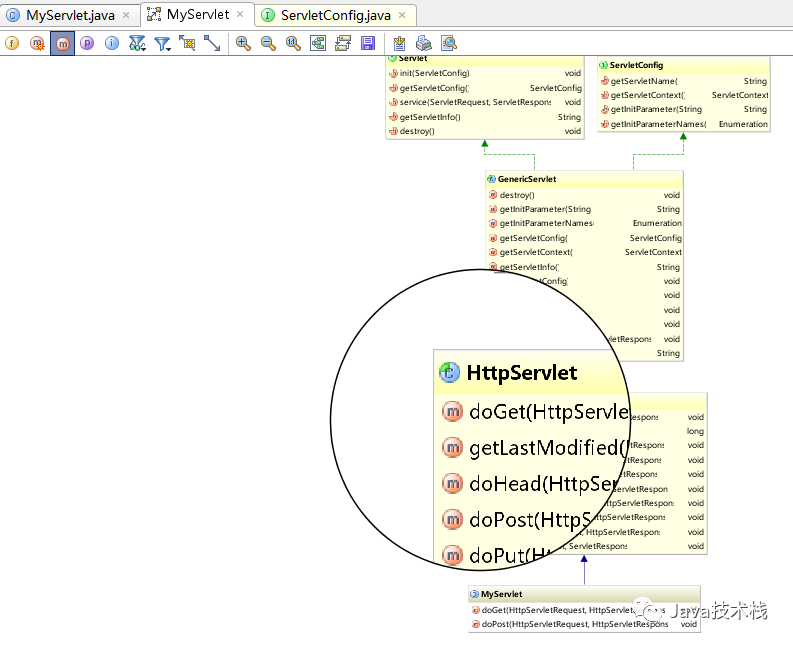
什么,方法里你還想篩選,比如說想看protected權限及以上范圍的?簡單,右鍵選擇 Change Visibility Level,根據需要調整即可。

什么,你嫌圖形太小你看不清楚?IDEA也可以滿足你,按住鍵盤的Alt,竟然出現了放大鏡,驚不驚喜,意不意外?IDEA 快捷鍵終極大全,建議收藏。

2.3 加入其他類到關系中來
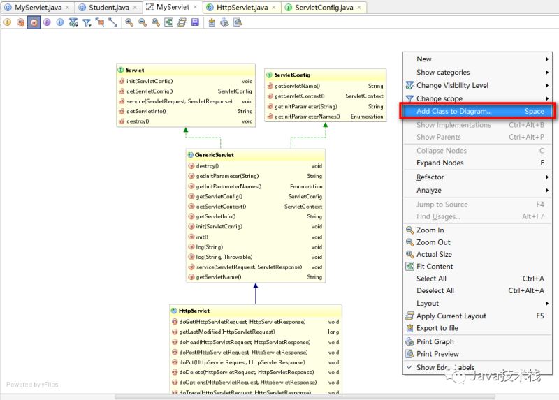
當我們還需要查看其他類和當前類是否有繼承上的關系的時候,我們可以選擇加其加入到當前的繼承關系圖形中來。關注微信公眾號:Java技術棧,在后臺回復:idea,可以獲取我整理的 N 篇 idea 教程,都是干貨。
在頁面點擊右鍵,選擇 Add Class to Diagram,然后輸入你想加入的類就可以了:

例如我們添加了一個Student類,如下圖所示。好吧,并沒有任何箭頭,看來它和當前這幾個類以及接口并沒有發生什么不可描述的關系:

2.4 查看具體代碼
如果你想查看某個類中,比如某個方法的具體源碼,當然,不可能給你展現在圖形上了,不然屏幕還不得撐炸?Intellij IDEA 閱讀源碼的 4 個絕技,這篇必看。
但是可以利用圖形,或者配合IDEA的structure方便快捷地進入某個類的源碼進行查看。
雙擊某個類后,你就可以在其下的方法列表中游走,對于你想查看的方法,選中后點擊右鍵,選擇 Jump to Source:


在進入某個類后,如果還想快速地查看該類的其他方法,還可以利用IDEA提供的structure功能:

選擇左側欄的structure之后,如上圖左側會展示該類中的所有方法,點擊哪個方法,頁面內容就會跳轉到該方法部分去。
3、最后
用上面提到的的IDEA這些功能,學習和查看類關系,了解諸如主流框架源碼之類的東西,可以說是非常舒服了。
到此這篇關于超詳細的Intellij IDEA 看源碼必備技能的文章就介紹到這了,更多相關intellij idea 源碼內容請搜索好吧啦網以前的文章或繼續瀏覽下面的相關文章希望大家以后多多支持好吧啦網!
相關文章:

網公網安備