文章詳情頁
Win10應用商店閃退怎么辦?
瀏覽:243日期:2022-10-03 14:02:39
自從Win10系統發布以來,越來越多的用戶升級到Win10系統,不過由于新的系統穩定性較低,經常會出現一些問題。有用戶反映,升級到Win10系統之后,Win10應用商店經常出現閃退的情況,這是怎么回事?該怎么解決?下面和大家分享Win10應用商店閃退的解決方法。
Win10應用商店閃退怎么辦?
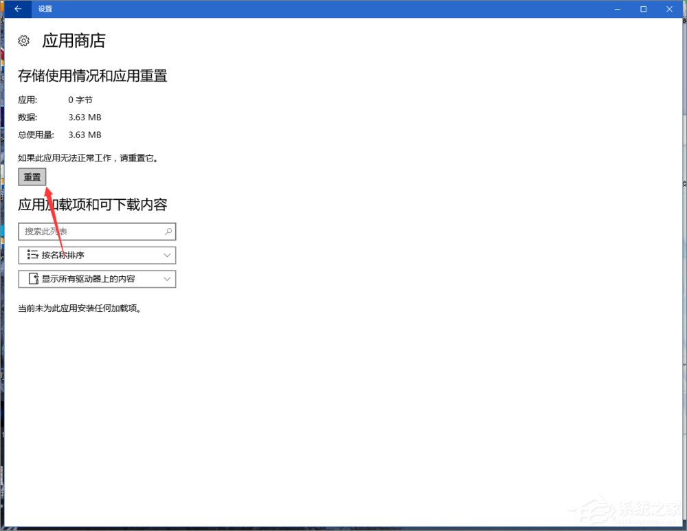
1、開始菜單打開設置,應用功能 高級選項。

2、點擊重置。

3、OK,打開應用商店看看是不是活過來了。

以上就是Win10應用商店閃退的解決方法,只要簡單的幾個步驟即可解決應用商店閃退的問題。
相關文章:
排行榜

網公網安備